Advantech SOM-A350 COM-HPC® Size A模块
Advantech SOM-A350 COM-HPC® Size A模块搭载Intel® Core™ Ultra处理器,融合CPU、GFX和NPU,以实现32TOPS的人工智能 (AI) 性能。Advantech SOM-A350支持所有PCIe插槽,至少具有Gen4速度,支持USB4和2.5 LAN。SOM-A350还提供PCIe Gen5和双LAN端口。该模块支持先进的四流冷却系统 (QFCS),具有静音、薄型和轻量化特点,同时使系统在+60°C、低于45W的条件下以100%的性能运行。双BIOS故障安全功能可减少BIOS出现问题时的系统停机时间。特性
- COM-HPC客户端A模块大小
- 最高可达16C/22T Intel Core Ultra处理器
- Intel Xe LPG显卡
- 高达128EU,四个独立的4K显示屏
- 双通道DDR5 5600MT/s,高达96GB SODIMM
- 多路I/O扩展 - 2.5GbE、PCIe Gen5、USB4、USB3.2 Gen2和SATA3.0
- 支持双BIOS,安全可靠,BIOS配置灵活
- 支持iManager、嵌入式软件API与WISE-DeviceOn
应用
- 医学成像
- 测试设备
- 边缘AI
规范
- 基础频率:1.4GHz/0.9GHz
- 4.8GHz/3.8GHz最大突发频率
- 多达16C核心
- 24MB LLC
- 45 W热设计功耗 (TDP)
- 20W至45W CPU TDP
- DDR5 技术
- 5600MT/s最大速度
- 高达96GB最大容量
- 工作温度范围:0 °C至+60 °C
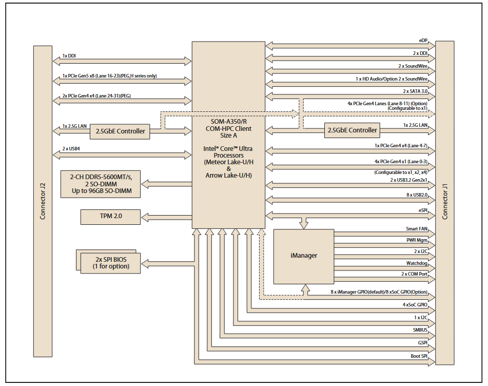
方框图
发布日期: 2025-09-04
| 更新日期: 2025-10-02
