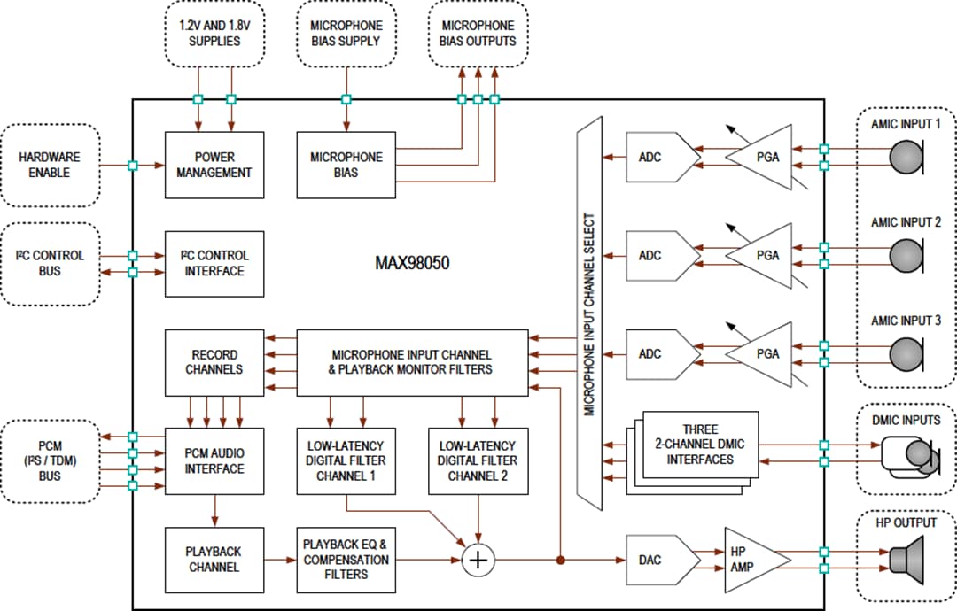
MAX98050包括三个麦克风输入通道,能够支持语音、环境和抗噪录制用例。每个通道都可以从外部模拟或数字麦克风单独录制,然后将音频数据传输到录制通道和内部低延迟数字滤波器通道。为数字音频接口提供第四个录制通道,以便主机监控播放通道输出数字数据。
提供两个低延迟数字滤波器通道,以支持各种用例。其中包括降噪应用(前馈、反馈和混合滤波器配置文件)、语音和环境增强及透明度应用以及侧音应用。每个通道均设有一个12频段数字双四路滤波器、一个DRC或限制器级、一个数字音量控制块和一个超声波滤波器。此外,播放通道中还提供第三个内部数字滤波器通道,该通道结构用于播放补偿和/或通用反馈补偿滤波器。该通道包括一个10频段双四路滤波器和一个数字音量控制模块。为支持动态或自适应滤波器以及用例转换,双四路滤波器和音量控制提供可在不影响音频播放的情况下更新/交换的库配置文件。
灵活的数字音频接口支持常见的PCM音频数据格式,例如I2S、左对齐和TDM计时,具有16位、24位或32位数据字和通道长度。PCM接口支持8 kHz至192 kHz的播放采样率和8 kHz至48 kHz的录制采样率。该器件需要外部位和帧时钟,但无需高速外部主时钟。
Analog Devices MAX98050音频编解码器采用小型6.7mm2 WLP32封装,高度低至0.5mm,非常适合用于紧凑外形尺寸。该器件可在-40°C至+85°C的扩展温度范围内工作。
特性
- 低延迟数字滤波器通道
- 采样率选项:96kHz、192kHz和384kHz
- 通道支持应用,包括前馈 (FF) 和反馈 (FB)、有源降噪 (ANC)、环境/语音增强和透明度以及回放补偿
- 支持平滑、动态转换和更新的滤波器,需播放中断
- 单声道耳机播放通道
- 高效混合AB/D类放大器
- 114 dB播放动态范围
- 2.55mW PQ(fS = 48kHz,无噪声门限)
- 1.9mW PQ(fS = 48kHz,带噪声门限)
- 三个麦克风录制通道
- 模拟或数字麦克风输入
- 107.0dB动态范围(AMIC单端)
- 113.0 dB动态范围(AMIC差分)
- 5.3mW PQ(fS = 16kHz,2个AMIC记录)
- 2.1mW PQ(fS = 16kHz,2个DMIC记录)
- 通过ANC滤波器配置文件 (fS = 192kHz) 播放
- 9.85mW PQ (AMIC FF+FB配置文件)
- 6.7mW PQ (AMIC FF仅限配置文件)
- 7.0mW PQ (DMIC FF+FB配置文件)
- 1% THD+N时满量程播放电源:
- 31.0mW驱动32Ω(1VRMS 满量程模式)
- 15.0mW驱动32 Ω(降低摆幅模式)
- 61.0mW驱动16Ω(1VRMS 满量程模式)
- 灵活的I2S/TDM数字音频接口
- 支持16、24和32位音频数据
- 播放采样率:8kHz至192kHz
- 无需高速主时钟
- 提供音频编解码器评估平台,包括ADI参考耳机设计
- 6.7mm x 6.7mm x 0.5mm WLP36封装,脚距为4.0mm
应用
- 真正无线耳戴式设备和耳机
- 立体声蓝牙®头戴式设备和耳机
- 单声道蓝牙耳机
- PIPS器件和助听器
- VR/AR耳机和头戴设备
视频
框图
封装外形
发布日期: 2020-12-01
| 更新日期: 2024-07-31

