Diodes Incorporated PI3EQX1002B 10Gbps USB 3.1线性ReDriver™
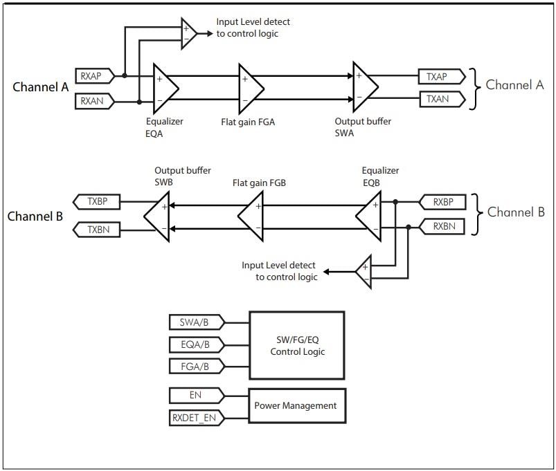
Diodes Inc./Pericom PI3EQX1002B 10Gbps USB 3.1线性ReDriver性能卓越,具有1个端口,兼容USB 3.1和USB 3.0。PI3EQX1002B线性转接驱动器专门设计用于USB 3.1协议。该款转接驱动器提供5Gbps和10Gbps串行链路,具有线性均衡器和3.3V单电源电压。PI3EQX1002B器件提供可编程均衡、线性摆幅和平坦增益,从而优化性能。特性包括100Ω差分CML I/O、自动接收器检测功能,以及用于自适应电源管理的自动“睡眠”模式。PI3EQX1002B驱动器非常适合用于外部存储设备、PC显示器、笔记本电脑和智能手机。特性
- 带线性均衡器的5Gbps和10Gbps串行链路
- 完全符合USB3.1超高速标准
- 两个10Gbps差分信号对
- 引脚可调接收器均衡
- 引脚可调输出线性摆幅
- 引脚可调平坦增益
- 自动接收器检测
- 兼容USB3.1和USB3.0
- 100Ω差分CML I/O
- 用于自适应电源管理的自动“睡眠”模式
- 单电源电压:3.3V
应用电路图
其他资源
发布日期: 2016-11-29
| 更新日期: 2022-03-11
