Infineon Technologies 电动汽车直流快充解决方案
英飞凌电动汽车直流快充解决方案可满足电动汽车的充电需求。随着市场上电动汽车数量不断增长,以及诸多国家和地区政府要求在2050年前实现零排放目标,人们迫切需要更加高效的充电解决方案。正如各类消费者研究所示,用户对电动汽车的接受程度深受充电的可用性和时长影响,而大功率直流充电站就是满足此类市场需求的解决方案。如今,常规电动汽车可在10分钟内充满80%的电池容量,这样的充电速度已经堪比传统内燃机汽车的加油速度。英飞凌可帮助实现节能的直流快充设计,让您受益于全面、可随时实施的一站式产品和设计组合,涵盖电源转换、微控制器、安全防护、辅助电源和通信产品系列。先进的解决方案
英飞凌提供先进的解决方案,从控制到传感,再到新一代的安全性和连接性。
针对功率高达150kW的直流电动汽车充电设计,英飞凌可提供高性价比的分立式产品,包括600V CoolMOS™超结MOSFET P7和CFD7系列、650V IGBT TRENCHSTOP™ 5和1200V CoolSiC™ MOSFET。CoolMOS™和CoolSiC™ MOSFET的突出优势在于支持高频运行、功率密度高以及开关损耗低,可有效提高各类电池充电系统的效率。英飞凌高压开关产品系列还有650V和1200V CoolSiC™肖特基二极管。由于每个开关都需要驱动器,而且每个驱动器都需要控制,因此还提供适配的EiceDRIVER™栅极驱动器以及用于电动汽车充电设计的XMC™和AURIX™微控制器。OPTIGA™产品丰富了产品组合,主要用于确保数据保护和安全防护。功率在50kW以上的充电器通常采用IGBT CoolSiC™ MOSFET和二极管电源模块,如CoolSiC™ Easy模块、IGBT EconoPACK™及IGBT EconoDUAL™系列。容量高于100kW的充电桩则通常采用堆叠子单元的模块化结构。如今,这些子单元的单位容量已达20kW-50kW,并有望在未来的设计中继续扩容。
优势
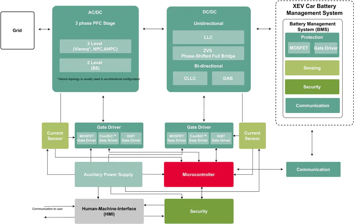
框图
视频
发布日期: 2019-08-28
| 更新日期: 2024-01-24
