工业驱动器
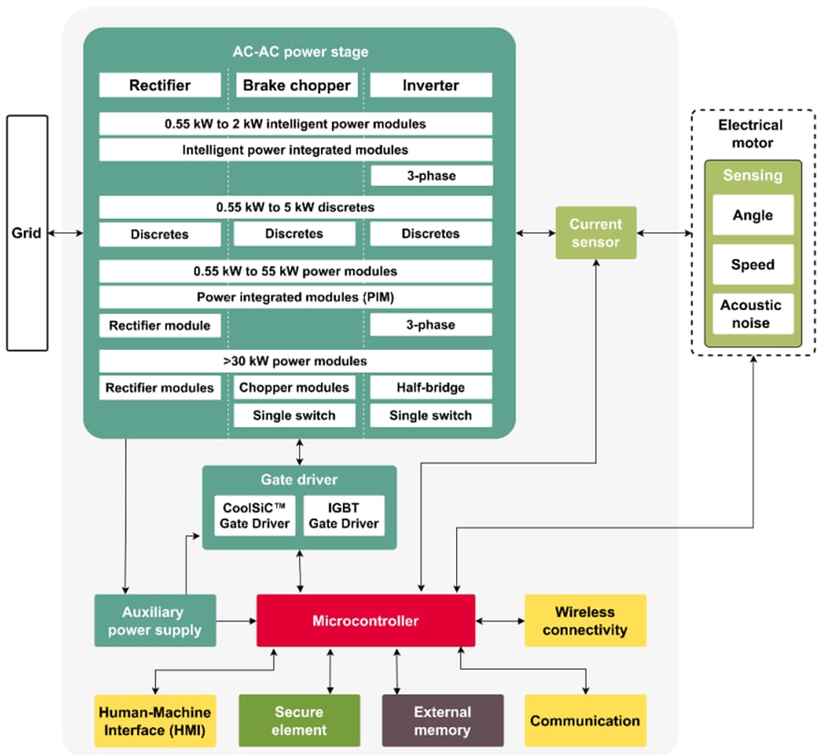
英飞凌产品组合的亮点包括TRENCHSTOP™ IGBT7模块,专门针对驱动应用的需求量身定制。TRENCHSTOP IGBT7器件非常适合用于通用驱动 (GPD) 应用,提高了功率密度、可控性和过载能力,采用各种经过验证的封装,实现成本和时间优势。对于高速驱动器和逆变器集成,英飞凌CoolSiC™ MOSFET是一套极具吸引力的解决方案,因为它降低了开关和导通损耗,特别是在部分负载条件下。
英飞凌栅极驱动器IC(用于硅和碳化硅 (SiC) 器件)是英飞凌功率半导体的补充。英飞凌提供各种EiceDRIVER™产品组合,从基本功能到增强功能。客户信赖各种硅MOSFET,将其用于汽车无刷直流电机等电池供电应用,包括英飞凌OptiMOS™系列。为了推广该产品并使设计可用于工业4.0,英飞凌通过iMOTION™、XMC™和AURIX™微控制器以及OPTIGA™ Trust解决方案(符合最高安全标准)满足不断增长的连接需求。这些器件可与英飞凌XENSIV™系列传感器搭配使用,为设计带来更多的传感智能,实现预测性维护等创新功能。
工业驱动系统
英飞凌智能功率模块 (IPM) 有CIPOS™ Mini和高性能CIPOS™ Maxi IPM两款可选。英飞凌CIPOS Mini是一系列高效智能功率模块,具有高功率密度,在一个封装平台中集成了4A至30A额定电流的产品。它集成了各种功率和控制元件,提升可靠性,优化PCB尺寸和系统成本。CIPOS Mini IPM采用多种配置,适用于控制变速驱动器各种应用,例如空调、洗衣机、冰箱、真空吸尘器、压缩机和工业驱动器(高达3kW)。
英飞凌分立式器件 采用TRENCHSTOP™ IGBT7,采用TO-247封装。该器件是一款硬开关650V、50A分立式器件,内部设有软EC7二极管。该系列产品性价比高,具有出色的可控性,可实现更好的EMI,同时与先前的技术相比,开关损耗更低。硬开关1200V、40A TRENCHSTOP IGBT7 S7分立式还采用TO-247封装,内部设有EC7二极管。它具有低VCEsat,可在目标应用中实现超低导通损耗。该一体式超软、快速发射器控制二极管有助于最大限度地降低开关损耗,从而降低整体总损耗。CoolSiC™ 1200V、30mΩ SiC MOSFET采用D2PAK-7L (TO-263-7) 封装,基于先进的沟槽半导体工艺,优化用于将性能与可靠性结合在一起。CoolSiC技术具有低功耗,而且采用了1200V优化SMD封装和XT互连技术。该特性可在驱动器、充电器和工业电源等应用中实现出色的效率和无源冷却潜力。
英飞凌电源模块包括EasyPIM™、EconoPACK+™、EconoDUAL 3™、PrimePACK™和CoolSiC™ MOSFET,采用Easy 1和2B外壳。EasyPIM™ 1200V TRENCHSTOP™ IGBT7基于微贴片沟槽技术。1200V TRENCHSTOP™ IGBT7和EC7二极管大幅降低了损耗,具有高可控性。EconoPACK™+ D-系列是高级逆变器设计可靠性和功率密度发展的未来一步。EconoPACK+可满足对紧凑逆变器设计、灵活性和优化电气性能的需求,可靠性极高。EconoDUAL 3是一款用于中等功率的半桥。这些模块采用TRENCHSTOP IGBT7代,将1200V产品组合从300A扩展到900A。PrimePACK IGBT模块是带有内部NTC的半桥斩波器模块,采用经过特别优化的概念,用于集成现代转换器。最重要的优势包括高可靠性和使用寿命需求、改进的热特性、低杂散电感、宽工作温度范围、英飞凌的1200V和1700V TRENCHSTOP技术。带有CoolSiC MOSFET的功率模块为逆变器设计人员提供了更多机会,让他们可以实现前所未有的效率和功率密度。同样,碳化硅 (SiC) 可利用45mΩ至2mΩ RDS(on)的拓扑范围,根据应用需求量身定制。
英飞凌栅极驱动器 采用EiceDRIVER™ X3紧凑型和EiceDRIVER X3增强型系列。EiceDRIVER™ X3紧凑型隔离式栅极驱动器系列包含X3紧凑型1ED31xx系列。该系列具有米勒钳位或独立输出功能。强烈建议将有源米勒钳位功能用于SiC MOSFET 0V关断。输出电流高达14A, CMTI为200kV/µs,传播延迟匹配为7ns(最大值),输出电源电压为40V(最大值)。集成的滤波器减少了对外部滤波器的需求。EiceDRIVER X3增强型隔离式栅极驱动器产品组合包括X3模拟1ED34xx和X3数字1ED38xx系列。这些具有DESAT、米勒钳位、软关闭和I2C可配置性。该款高度灵活的栅极驱动器系列具有各种可配置特性和监控选项。该特性支持创新用例,例如预测性维护。
英飞凌微控制器 是32位XMC™工业微控制器Arm® Cortex- M,专注于低成本嵌入式控制应用。XMC1000是将传统32位设计提升到更高水平的首选。该微控制器可满足从典型的32位应用到数字功率转换,甚至磁场定向电机控制的各种应用需求。XMC1300系列集成了无传感器磁场定向控制 (FOC)、无刷 (BLDC)、有刷直流和PMSM电机所需的所有控制和模拟接口功能。
英飞凌安全元件器件包括OPTIGA™嵌入式安全解决方案。英飞凌OPTIGA™系列安全解决方案设计用于轻松集成到嵌入式系统中,确保信息和设备的保密性、完整性和真实性。这些基于硬件的安全解决方案涵盖从基本认证芯片到复杂的实施方案。OPTIGA Trust系列包括适用于更小平台和可编程解决方案的交钥匙产品,而OPTIGA TPM(可信平台模块)产品非常适合用于嵌入式PC 、移动和计算应用。所有OPTIGA TPM产品均符合可信计算组 (TCG) 标准。
英飞凌电流传感器 包括XENSIV™ TLE4972-AE35S5磁性无芯电流传感器,采用引线型TDSO-16封装。它提供一个与测量电流成正比的模拟传感器信号和两个快速过流检测引脚。该器件采用差分测量原理,因此可耐受杂散场,适合用于易受EMC影响的环境中的电流测量,例如电机应用中的同相电流检测。英飞凌TLE4972电流传感器符合AEC Q100和ISO 26262的安全元件规定,其安全要求达到ASIL B。该要求支持牵引逆变器和电池主开关等安全关键型应用。
英飞凌开发工具和参考设计 配有多种工具和设计,可帮助工程师找到满足电机驱动要求的解决方案。英飞凌EVAL-M5-IMZ120R-SIC和EVAL-M5-E1B1245N-SIC是三相逆变器板,用于通过我们的CoolSiC™ MOSFET实现的电机驱动应用。控制板配有M5 32引脚接口连接器,例如XMC Drive Card 4400,可用于操作。这些特性共同用于演示在该应用中使用碳化硅MOSFET的情况。EVAL-M5-IMZ120R-SIC(逆变器)采用TO247封装,EVAL-M5-E1B1245N-SIC采用Easy1B封装。
EVAL-M1-IM828-A采用CIPOS™ Maxi产品系列之一IM828-XCC,将六个1200V CoolSiC MOSFET与一个经过优化的6通道SOI栅极驱动器结合在一起。它优化用于工业应用,例如采暖通风空调 (HVAC)、风扇电机、泵和电机驱动器的功率因数校正。EVAL-M1-IM828-A开发用于在采用CIPOS™ Maxi IPM的最初应用步骤中为客户提供支持。与配备M1 20引脚接口连接器(例如EVAL-M1-101T)的控制板搭配,它演示我们的CIPOS™ Maxi SiC IPM技术(用于电机驱动)。
参考设计REF-22K-GPD-INV-EASY3B是一款用于三相400V AC电网的工业电机驱动器,标称功率为22kW。该参考设计是一款通用驱动器,开发用于泵、风扇、压缩机、传送带等应用。该设计看上去和感觉上就像一个典型驱动器,包括EMI滤波器、预充电和电容器组、隔离式电源、电源模块、控制器和带风扇的散热片。它可以直接在三相电网上运行,从而在一个系统中快速评估IGBT7、栅极驱动器、电流传感器和控制等技术,从而提供一站式解决方案。
XENSIV™ PAS CO2 Sensor2Go评估套件设计用于快速、轻松地评估英飞凌革命性光声光谱 (PAS) CO2传感器。Sensor2Go评估套件可搭配PAS CO2迷你评估板使用。
IGBT7技术特性
英飞凌IGBT7技术满足电机驱动系统的独特和特定要求。选择正确的IGBT技术,可以打造更好的模块来满足这些需求。英飞凌在这一代IGBT技术 (IGBT7) 中采用了该方法。在芯片层面上,IGBT7采用微型沟槽 (MPT),其结构大大有助于降低漂移区的正向电压和增加导电性。对于具有中等开关频率的应用(例如电机驱动器),IGBT7可显著降低前几代产品的损耗。
碳化硅解决方案
英飞凌CoolSiC™ MOSFET解决方案可满足对伺服电机日益增长的需求。这些器件既能够提供精确的运动控制,又具有高扭矩水平,因此非常适合用于自动化和机器人技术。英飞凌凭借其制造专业知识和丰富的经验,开发出SiC沟槽式技术,与IGBT相比,性能更高,可靠性也不相上下。英飞凌CoolSiC MOSFET还解决了SiC器件固有的潜在问题,例如不必要的电容导通。

