该套件配有CEC1736-TFLX、CEC1736-TCSM、CEC1734-TFLX和CEC1734-TCSM可信扩展板平台信任根控制器的三个样件。借助TPDS配置器工具,可以对这些配件进行配置和供应,以评估和测试NIST和OCP推荐的安全功能(安全启动、安全更新、危机恢复、验证、SPI监控、所有权转移),从而在数据中心、电信和工业物联网 (IoT) 平台和应用中实现EROT(外部信任根)。
特性
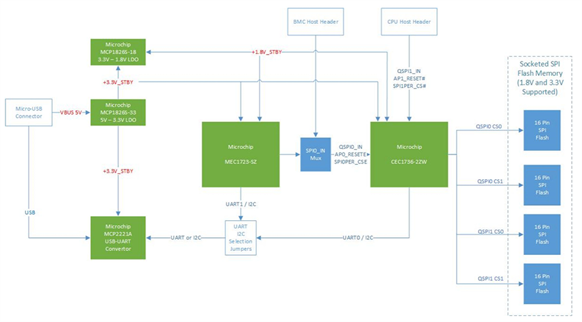
- CEC173x 84引脚插座
- 四个用于SPI闪存的插座,用于正常运行
- 一个16引脚256MB SPI闪存,用于故障案例演示
- 一个USB-UART/I2C端口,用于CEC1736
- 一个USB-UART端口,用于MEC1723
- BMC主机头
- CPU主机头
- 调试和编程
- 一个1x8 PICKIT4接头,用于CEC173x
- 一个1x8 PICKIT4接头,用于MEC1723
- GPIO/I2C接头,用于可选定制开发
- 使用Micro USB电缆或+5V电源适配器(不含)为电路板供电
应用
- 数据中心
- Telecom/5G
- 嵌入式计算
- 网络/IoT
- 工业
套件内容
- EV42J24A – CEC1736 84引脚插座式开发板
- 以下每个设备的三个样件
- CEC1736 TrustFLEX proto设备 (CEC1736-SO-I/2ZW-TFLX-PROTO)
- CEC1736 TrustCUSTOM proto设备 (CEC1736-SO-I/2ZW-TCSM-PROTO)
- CEC1734 TrustFLEX proto设备 (CEC1734-SO-I/2ZW-TFLX-PROTO)
- CEC1734 TrustCUSTOM proto设备 (CEC1734-SO-I/2ZW-TCSM-PROTO)
框图
发布日期: 2024-12-13
| 更新日期: 2025-02-20

