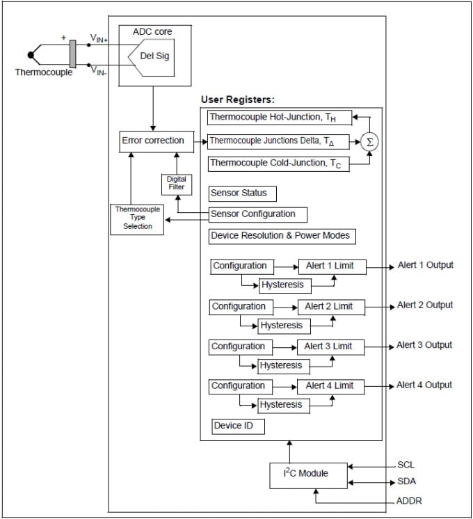
The MCP960x, MCP96L0x, and MCP96RL0x feature user-programmable registers, providing design flexibility for various temperature-sensing applications. The registers allow user-selectable settings such as low-power modes for battery-powered applications and an adjustable digital filter for fast transient temperatures. These devices also allow four individually programmable temperature alert outputs, which can be used to detect multiple temperature zones.
The temperature alert limits have multiple user-programmable configurations, including alert polarity as either an active-low or active-high push-pull output, and output function as comparator mode (useful for thermostat-type operation) or interrupt mode for microprocessor-based systems. Additionally, the alerts can detect either a rising or a falling temperature with up to 255°C hysteresis.
The Microchip Technology MCP960x, MCP96L0x, and MCP96RL0x are offered in a pin-compatible 20-lead MQFN package, allowing for scalability between ICs. These modules are ideal for space-constrained applications.
特性
- Thermocouple Electromotive Force (EMF) to °C converter
- Integrated cold-junction compensation
- Supported types (designated by NIST ITS-90) include K, J, T, N, S, E, B, and R
- Sensor accuracy for thermocouple hot-junction
- MCP960x ±0.5°C/±1.5°C (typ./max.)
- MCP96L0x ±2.0°C/±4.0°C (typ./max.)
- MCP96RL0x ±4.0°C/±8.0°C (typ./max.)
- Measurement resolution
- Hot and cold-junctions of +0.0625°C (typ.)
- Four programmable temperature alert outputs
- Monitors hot or cold-junction temperatures
- Detects rising or falling temperatures
- Up to 255°C of programmable hysteresis
- Programmable digital filter for temperature
- Low power
- Shutdown mode
- Burst mode: 1 to 128 temperature samples
- 2-wire interface
- I2C compatible, 100kHz
- Supports eight devices per I2C bus
- 2.7V to 5.5V operating voltage range
- 300µA (typ.) operating current
- 2µA (typ.) shutdown current
- Package
- 20-lead MQFN package
- 5.0mm x 5.0mm x 1.0mm
应用
- Petrochemical thermal management
- Handheld measurement equipment
- Industrial equipment thermal management
- Industrial engine thermal monitors
- Ovens
- Temperature detection racks
视频
Registers
Block Diagram
Application Circuit

