特性
- 一般特性:
- 100BASE-T1 PHY
- 符合MII和RMII标准的总线接口
- HVQFN封装
- 优化用于以下汽车用例:
- 发射器经过优化,可与非屏蔽双绞线进行电容耦合
- 自适应接收均衡器经过优化,支持至少15m的汽车电缆长度
- 增强的集成PAM-3脉冲整形,可实现低射频辐射
- 针对MII和RMII的EMC优化输出驱动器强度
- MDI引脚可抵御汽车环境中的瞬变
- MDI引脚无需外部滤波或ESD保护
- 汽车级温度范围:-40°C至125°C
- 符合汽车类AEC-Q100标准
- 低功耗模式:
- 专用PHY启用/禁用输入引脚,可最大限度降低功耗
- 用于稳压器控制的抑制输出,用于电压调节器控制
- 符合开放联盟标准的唤醒和睡眠概念
- 诊断:
- 实时监控链路稳定性和传输数据质量
- 诊断电缆错误(短路和开路)
- 无间隙电源欠压检测,具有故障沉默特性
- 用于诊断的内部、外部和远程环回模式
- 其他特性:
- 用于转发器操作的内部反向MII模式
- 片上稳压器,可提供3.3V单电源
应用
- 高级辅助驾驶系统 (ADAS)
- 网关
- IP相机链接
- 骨干网络
其他资源
视频
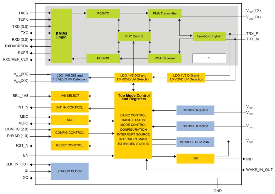
TJA1101 PHY框图
TJA1102 PHY框图
View Results ( 4 ) Page
| 物料编号 | 数据表 | 描述 | 收发器数量 | 数据速率 | 工作电源电压 | 系列 |
|---|---|---|---|---|---|---|
| TJA1102AHN/S/0Z | ![]() |
以太网 IC PHY ETHERNET | 2 Transceiver | 100 Mb/s | 1.8 V, 3.3 V | TJA1102A |
| TJA1101AHN/0Z | ![]() |
以太网 IC 2nd generation Ether net PHY Transceiver | 1 Transceiver | 100 Mb/s | TJA1101 | |
| TJA1101BHN/0Z | ![]() |
以太网 IC PHY ETHERNET | 1 Transceiver | 100 Mb/s | TJA1101B | |
| TJA1102AHN/0Z | ![]() |
以太网 IC PHY ETHERNET | 2 Transceiver | 100 Mb/s | 1.8 V, 3.3 V | TJA1102A |
发布日期: 2018-12-06
| 更新日期: 2025-12-05

