onsemi SECO-RANGEFINDER-GEVK SiPM dToF LiDAR
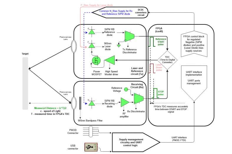
安森美 (onsemi) SECO-RANGEFINDER-GEVK SiPM直接飞行时间 (dToF) LIDAR是一款单点测距仪开发套件,用于成本优化的工业和商业应用。此套件基于安森美 (onsemi) 的NIR SiPM(RB系列),集成了应用所需的所有必要子系统。这些子系统包括激光和参考电路 (Tx)、接收电路 (Rx)、电源管理系统以及内核FPGA和UART通信。安森美 (onsemi) SECO-RANGEFINDER-GEVK套件通过FDA认证,具有多功能GUI。这样即可全面评估测距性能和调节系统变量。变量包括脉冲缓冲器数量或SiPM-RB光电倍增管的偏置电压。典型应用包括室内导航和测距(高达23 m)、碰撞检测和3D映射。特性
- 直接ToF操作,用于单点应用
- 激光和光学元件
- SiPM检测器
- 905nm激光二极管发射器650nm至1050nm涂层BK7平面-凸状透镜
- 905±5nm带通光学滤波器 (30±5nm FWHM) (RX)
- 检测范围:>0.11m至23m
- 时间数字转换 (TDC)
- 基于FPGA (ice3)
- 储物盒宽度:~85ps
- TDC自动校准
- 电源
- 电源选项
- 5V USB
- 3.3V PMOD连接器
- 电源选项
- 优化的性价比
- 通过FDA认证
- 开箱即用,带可调节系统变量的用户友好型GUI
- 软件
- 软件可调设置,用于各种工业和物联网应用
- 基于FPGA的TDC、读数、通信接口以及控制两个稳压偏置电源
应用
- 室内导航和测距(长达23m)
- 碰撞检测
- 三维成图
框图
工作原理
视频
发布日期: 2021-02-03
| 更新日期: 2024-05-30
