Raspberry Pi AI摄像头
Raspberry Pi AI摄像头基于Sony IMX500智能视觉传感器 。IMX500传感器将1200万像素CMOS图像传感器与板载推理加速相结合,适用于各种常见神经网络模型,使用户能够开发复杂的基于视觉的AI应用,而无需单独的加速器。AI摄像头可通过张量元数据透明地增强捕获的静态图像或视频,从而让主机Raspberry Pi中的处理器自由执行其他操作。由于支持lib摄像头、Picamera2库和价格应用套件中的张量元数据,因此初学者易于使用,同时为高级用户提供了无与伦比的功率和灵活性。Raspberry Pi AI摄像头与所有Raspberry Pi计算机兼容。PCB外形和安装孔位置与Raspberry Pi相机模块3相同,而整体深度更大,以适应较大的IMX500传感器和光学子组件。特性
- 12.3MP Sony IMX500智能视觉传感器,7.857mm (1/2.3型)
- 1.55μm × 1.55μm像素尺寸
- 4056 × 3040像素(水平x垂直)
- 集成红外截止滤波器
- 集成低功耗推理引擎
- 手动可调对焦
- 对焦范围:20cm至∞
- 焦距:4.74mm
- 视场 (FOV):66°±3°(水平);52.3°±3°(垂直)
- F1.79焦比 (F-stop)
- 图像 (Bayer RAW10)、ISP输出 (YUV/RGB)、ROI和元数据输出类型
- 最大输入张量尺寸:640 × 640 (HxV)
- 输入数据类型:“int8”或“uint8”
- 8388480字节固件内存、网络权重文件和工作内存
- 帧率
- 2×2分档:2028 × 1520 10位30fps
- 全分辨率:4056 × 3040 10位10fps
- 预装有MobileNet机器视觉模型
- 尺寸:25 mm × 24 mm × 11.9 mm
- 带状电缆长度:200mm
- 15×1mm FPC或22×0.5mm FPC电缆连接器
- 工作温度范围:0 °C至+50 °C
应用
- 家居自动化
- 人脸识别
- 目标检测
- 智能交通监控
- 野生动物观测
- 医疗保健监测
- 零售分析
- 手势识别
- 农业监测
- 自动化质量控制
概述
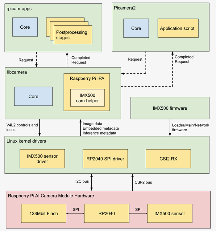
Raspberry Pi AI摄像头的工作不同于传统的基于AI的摄像头图像处理系统。
系统架构
视频
尺寸
资源
发布日期: 2024-10-01
| 更新日期: 2025-01-06
