RZ/V2L SMARC PMIC套件符合SMARC v2.1标准,并安装有以下外部存储器:
- DDR4 SDRAM:2GB x 1pc
- QSPI闪存:512Mb x 1pc
- eMMC内存:64GB x 1pc
特性
- 载板(尺寸为160mmx100mm)
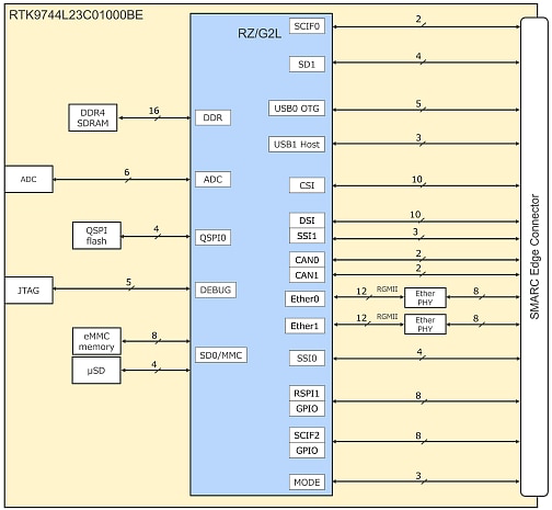
- 千兆以太网x2
- USB 2.0x2通道(OTG x 1通道、主机 x 1通道)
- MIPI-CSI相机连接器(可连接Google Coral相机)
- Micro HDMI(输出)连接器
- CAN-FD x2
- micro SD x1外部存储器
- 音频线路输入x1
- 音频线路输出x1
- PMOD x2
- USB型C™,用于电源输入
- 模块板(尺寸为82mmx50mm)
- RZ/V2L处理器
- 2GB DDR4(2GB x1)主存储器
- 64MB QSPI NOR闪存
- 64GB eMMC内存
- micro SD x1外部存储器
- 6个模数转换器接口
- JTAG连接器
- RZ/V2L用PMIC (RAA215300)
套件内容
- 模块板
- 载板
Edge Impulse资源
概述
主要元件
框图
发布日期: 2022-02-21
| 更新日期: 2024-03-29

