特性
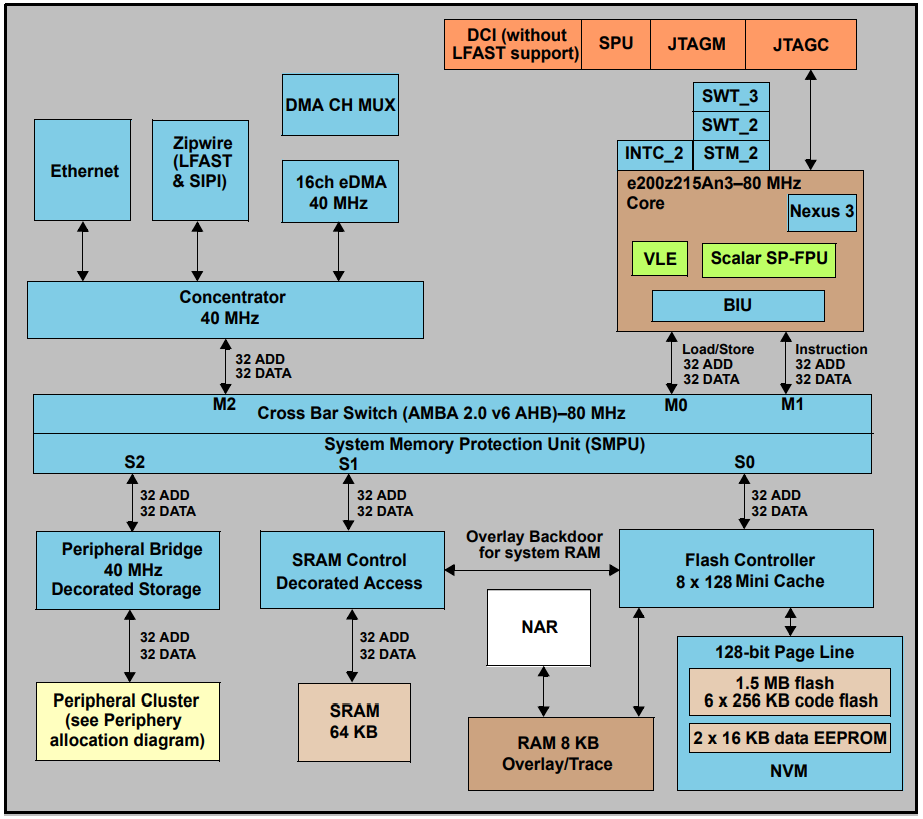
- 1个主CPU、单指令、32位CPU内核复合体 (e200z2)
- 符合Power Architecture嵌入式规范
- 指令集增强特性,支持可变长度编码 (VLE) 以及对16位和32位混合指令进行编码,以减小代码大小
- 单精度浮点运算
- 饱和指令扩展,可为PowerISA整数饱和度 (ISAT) 添加标量饱和算术支持
- 1568KB(1536KB代码闪存+ 32KB数据闪存)片上闪存
- 支持多个具有EEPROM仿真功能的模块
- 数据EEPROM和代码闪存之间的RWW
- 64KB通用型数据SRAM
- 系统内存保护单元 (SMPU)
- 16通道直接内存访问控制器 (eDMA),具有双通道多路复用器,最多可支持60个DMA源
- 支持多达1024个中断源(均未分配)的中断控制器 (INTC)
- 系统定时器模块 (STM)
- 2个软件看门狗定时器 (SWT)
- 2个周期性中断定时器 (PIT)
- 1个带有4个标准32位定时器通道的PIT
- 1个带有两个32位定时器通道(可以组合成一个64位通道)的PIT
- 具有稳定时钟域的单锁相环,用于外设和内核 (PLL)
- 单交叉开关架构,用于从多个总线主器件并发访问外设、闪存或 SRAM
- 系统集成单元Lite (SIUL2)
- 引导辅助闪存 (BAF) 支持通过串行引导加载并借助UART串行引导模式协议(物理接口 (PHY) 可以为UART和CAN)来进行工厂编程
- PASS模块(支持256位JTAG密码保护)
- 器件生命周期监控
- 通用定时器模块 (GTM101)
- 增强型模数转换器系统,设有如下器件:
- 三个12位SAR模数转换器
- 一个16位Σ-Δ模数转换器
- 可支持SD ADC数据调理的抽取单元
- 1个解串串行外设接口 (DSPI) 模块
- 2个LIN和UART通信接口 (LINFlexD) 模块
- 1个μs总线通道(包括一个DSPI和一个LINFlexD)
- 4个SENT(单边半字节传输)通道
- 2个模块化控制器局域网 (M_CAN) 模块
- 1个CAN单元时钟校准 (CCCU)
- 快速以太网控制器 (FEC)
- 快速异步串行传输 (LFAST)
- Nexus开发接口 (NDI),符合IEEE-ISTO 5001-2003标准,部分支持2010标准
- 器件和电路板测试支持,符合联合测试工作组 (JTAG)(IEEE 1149.1和IEEE 1149.7)的要求
- 片上稳压器控制器可管理低至1.2V的内核逻辑用电源电压
- 自检功能
视频
框图
其他资源
发布日期: 2018-12-03
| 更新日期: 2023-02-27

