特性
- DLP991UFLV DMD具有4096 x 2176个微镜,微镜间距为5.4µm
- 支持波长范围为400nm至700nm,1位图形速率高达12,390Hz
- DMD板上有安装孔,便于安装
应用
- 光刻应用
- 直接成像
- 平面显示器
- 印刷电路板制造
- 高速成像和显示
- 3D成像
- 扩增实境和信息覆盖
- 工业
- 3D打印
- 用于机器视觉的3D扫描仪
- 质量控制
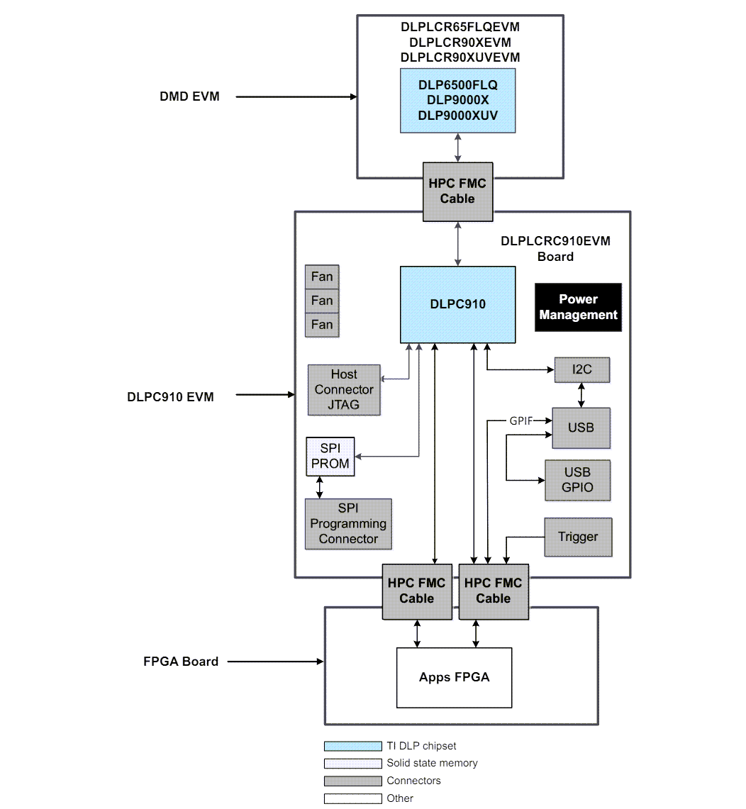
布局
硬件组件:
框图
发布日期: 2024-04-19
| 更新日期: 2024-05-13

