Microchip Technology WBZ451HPE Curiosity板
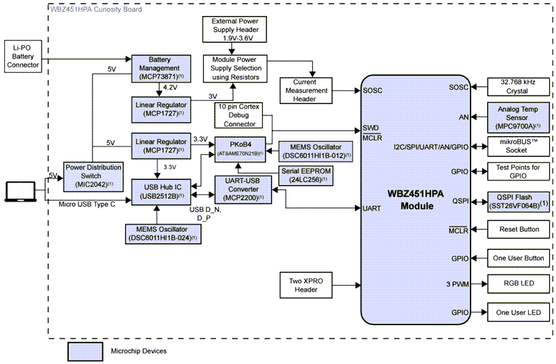
Microchip Technology WBZ451HPE Curiosity板旨在实现低功耗蓝牙® 和Zigbee® RF模块的原型设计。Microchip Technology WBZ451HPE配有集成的PICkit™板载4 (PKOB4) 调试器,仅通过USB Type-C™电缆即可简化编程和调试。该板设有mikroBUS™ Click™接头,可与MikroElektronika mikroBUS Click适配器板无缝集成,从而扩展功能。此外,它还包括两个Xplained PRO (XPRO) 接头,可连接各种XPRO板并访问GPIO,因此非常适合用于高效模块化开发。特性
- 一个重置开关
- 1个用户可配置开关
- 一个用户LED
- 32.768 kHz 晶体振荡器
- Microchip SST26VF064B 、64MB外部四路串行外设接口(QSPI)闪存
- Microchip MCP9700A 低功耗模拟电压温度传感器
- 10引脚Arm® 串行线调试(SWD)接头,用于外部编程器/调试器
- 两个XPRO接头
应用
- 无线照明
- 工业自动化
- 家居自动化
- 物联网(IoT)的网关解决方案
- 蓝牙低功耗或Zigbee和专有应用
- Thread
概述
底视图
框图
发布日期: 2024-12-20
| 更新日期: 2025-05-01
