Texas Instruments MMWAVEICBOOST载卡平台
Texas Instruments MMWAVEICBOOST载卡平台为各种传感器和天线套件提供模块化接口,可快速评估毫米波传感器。该载卡可通过USB连接调试、仿真和直接连接毫米波工具。通过与DCA1000EVM实时数据采集适配器(单独出售)配对,可以实现原始模数转换器 (ADC) 数据采集。Texas Instruments MMWAVEICBOOST包括一个LaunchPad™ 开发套件接口,用于扩展以太网供电 (POE)、Wi-Fi® 、sub-GHz等连接功能。
特性
- 模块化连接毫米波天线插件模块
- BoosterPack™插入式模块接口
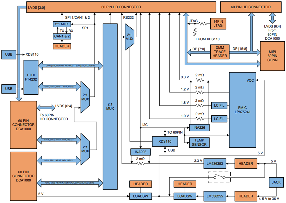
- 通过板载XDS110进行调试和仿真
- DCA1000EVM接口,用于原始ADC数据采集
- 与毫米波工作室 (MMWAVE-STUDIO) 工具兼容,包括毫米波演示可视化工具 (MMWAVE-DEMO-VISUALIZER)
套件内容
- MMWAVEICBOOST载卡
- 保修卡(免责声明表)
- 支架
相关产品
传感器基于调频连续波 (FMCW) 雷达技术,能够在60GHz至64GHz波段内工作。
相关开发工具
为双通道和四通道LVDS通信提供实时数据采集和流化功能。
该套件设有远距离天线,可直接连接毫米波传感器卡载板。
采用短距离天线,具有宽视场 (FOV),可直接连接到毫米波平台。
发布日期: 2020-08-17
| 更新日期: 2024-08-12